Part 2 – Using vCOps Super Metrics & Custom Dashboards to Display Datastore Usage % !!
This post speaks about creating a Custom Dashboard in vCOps using Super Metrics. Please read the Part 1 of this series to ensure that you know the context.
Here is the link –
Now since we have the Super Metric from the previous post, we will go ahead and use it to create a Custom Dashboard which reflects this metric and helps you to monitor the Datastore Usage %. Here is how you do it:-
1- Login to vCOps Custom UI with a user with appropriate access rights.
2- Click on Dashboards -> Add
3 – Drag and Drop a Heat-map widget from the left pane to the right pane. (To know more about custom dashboards in vCOps, read this Guide.)
4- Give a Name to the Dashboard, Select the number of Columns as 1 and click on OK. (refer to screen shot below.)
5- Now lets configure this widget. Re-size the widget as per your viewing requirement and then click on Edit widget to configure the heat map.
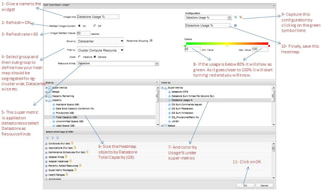
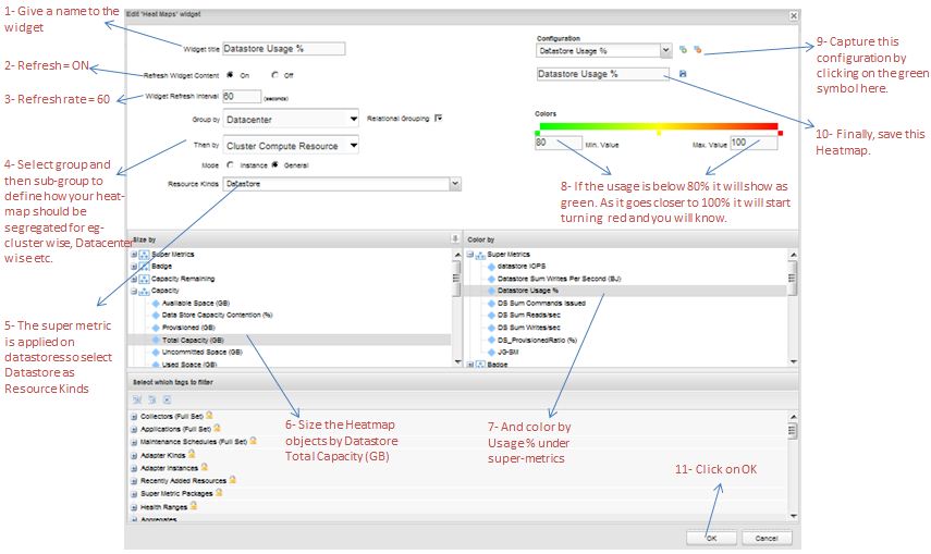
6- Here is how you will configure the Heatmap.
7- And once you click on OK, you have you Heat Map which you can start monitoring to ensure you never run out of space on your datastores.
You can hover over these objects and you will see 2 metrics for each object – Total Capacity & Usage in %age
Here you can clearly see that some of my datastores in my primary DC are actually reaching the 100% usage and I have some work to do to ensure I have enough free space to keep them green. Since this heat map is auto refreshing, it will ensure that your datastores are continuously monitored for the thresholds you have set for utilizing space on datastores.
If you want to see me present other tips and tricks on vCOps at VMworld 2013, please vote the session which I have submitted.
For more details refer to – VMworld 2013 – Call for Papers Voting is Now Open. Cast your vote to see your favorite sessions!!





